AUTOSAR 人工智能设计模式目录
目录
1. 简介
AUTOSAR(AUTomotive Open System ARchitecture)是汽车电子系统标准化的开放架构,为汽车软件开发提供了统一的框架。本文档详细解析了AUTOSAR中两个关键的设计模式:传感器和执行器模式以及多请求者或提供者之间的仲裁模式。
这些设计模式为AUTOSAR应用软件开发提供了标准化的解决方案,帮助开发者有效地实现传感器数据采集、执行器控制以及多源数据或请求的仲裁处理。本文通过详细的图解和说明,帮助读者深入理解这些设计模式的结构、工作原理和应用场景。
2. 传感器和执行器模式
传感器和执行器模式是AUTOSAR中用于处理硬件交互的核心设计模式,为应用层提供标准化的传感器数据获取和执行器控制接口。
2.1 架构概述
AUTOSAR的传感器和执行器模式架构遵循分层设计原则,实现了应用软件与硬件的解耦。

2.1.1 架构层次解析
应用层
- 包含应用软件组件,负责业务逻辑处理
- 通过RTE接口获取传感器数据和控制执行器
- 无需关心底层硬件实现细节
RTE层(运行时环境)
- 中介层,为应用软件组件提供标准化接口
- 转发应用层请求到基础软件层
- 实现软件组件间的通信
基础软件层
- 传感器SWC:负责传感器数据处理,包括信号处理、物理量转换和异常检测
- 执行器SWC:负责执行器控制,包括信号转换、执行动作处理和反馈处理
- I/O硬件抽象层:提供对硬件的统一访问接口
硬件层
- 包含实际的传感器和执行器硬件设备
- 通过物理信号与I/O硬件抽象层交互
这种分层架构提供了以下优势:
- 硬件独立性:应用软件不依赖于特定硬件
- 可重用性:组件可跨项目重用
- 维护性:各层可独立更新和维护
- 标准化:统一的接口定义
2.2 组件结构
传感器和执行器模式的核心在于其组件结构和接口定义,下图展示了模式的类图及其关联关系。

2.2.1 组件类型与接口
应用软件组件
- 主要功能:获取传感器值和设置执行器值
- 通过标准化接口与传感器和执行器组件交互
传感器组件
- SensorSWC:核心传感器处理单元,实现数据转换和故障检测
- SensorValueProviderPort:传感器数据提供接口,包含传感器值、状态和可用性信息
- SensorStatus:传感器状态枚举,包括正常、故障、未初始化和校准中等状态
执行器组件
- ActuatorSWC:核心执行器处理单元,实现控制逻辑和状态管理
- ActuatorValueReceiverPort:执行器控制接口,接收目标值并反馈当前状态
- ActuatorFeedbackPort:执行器反馈接口,提供当前位置和反馈状态
- ActuatorStatus/FeedbackStatus:状态枚举,包括各种运行状态和故障状态
硬件抽象层
- IOHardwareAbstraction:提供硬件抽象功能,包括原始值读写、IO配置和硬件自检
2.2.2 接口规范重点
传感器和执行器的接口设计遵循以下规范:
传感器提供接口:
- 支持多种物理量的单位转换
- 提供状态和故障码报告
- 确保数据一致性和实时性
执行器接收接口:
- 接收控制指令和参数
- 提供执行器状态反馈
- 支持多模式控制(如常规模式、安全模式等)
这种组件结构设计确保了传感器和执行器的标准化集成,同时提供了足够的灵活性以适应不同的硬件配置和应用需求。
2.3 交互流程
传感器和执行器模式的交互流程描述了数据如何在不同层级间流动,以及系统如何处理正常和异常情况。

2.3.1 主要交互流程
初始化阶段
- 系统启动时,传感器和执行器组件进行初始化
- 初始化过程包括硬件接口配置、自检和状态重置
- 初始化结果通过层级反馈至上层组件
传感器数据流
- 应用组件通过RTE请求传感器数据
- 传感器组件从硬件读取原始数据
- 进行数据转换和故障检测处理
- 处理后的数据和状态通过RTE返回给应用组件
执行器控制流
- 应用组件通过RTE发送执行器控制命令
- 执行器组件进行值校验和限制处理
- 控制信号发送到硬件
- 硬件反馈执行状态,层层向上传递
异常处理流程
- 传感器检测到异常状态时,报告故障至上层
- 应用层接收故障通知并请求安全模式
- 执行器切换到安全状态,保证系统安全性
这种标准化的交互流程确保了系统组件间的协调工作,同时提供了异常情况下的安全机制。
2.4 应用场景
传感器和执行器模式适用于多种汽车电子系统场景,典型应用包括:
发动机管理系统
- 温度、压力、氧传感器数据采集
- 节气门、喷油器、点火系统控制
车身控制系统
- 门锁、车窗、座椅位置传感
- 灯光、雨刷、空调执行器控制
高级驾驶辅助系统(ADAS)
- 摄像头、雷达、超声波传感器数据处理
- 转向、制动辅助系统控制
自动驾驶系统
- 环境感知传感器数据融合
- 车辆操控执行器协调控制
该模式通过标准化接口和清晰的责任分配,极大地简化了汽车电子系统的开发和集成过程。
3. 多请求者或提供者之间的仲裁模式
在AUTOSAR系统中,经常出现多个组件同时请求同一资源或多个提供者提供同类数据的情况。仲裁模式提供了一种解决此类冲突的标准机制。
3.1 架构概述
仲裁模式的架构设计重点是实现多请求者或提供者间的协调和决策。

3.1.1 架构层次解析
应用层
- 请求者组件:多个发出请求的软件组件,如不同功能模块对同一执行器的控制请求
- 仲裁组件:核心决策单元,包含仲裁引擎、优先级管理和冲突解决机制
- 所有请求通过标准接口提交给仲裁组件
RTE层
- 作为应用层与基础软件层的中介
- 转发请求和仲裁结果
基础软件层
- 目标组件:接收仲裁结果并执行相应操作的组件
- 可以是执行器控制模块或数据处理模块
3.1.2 仲裁组件内部架构
- 仲裁决策引擎:核心处理单元,实现仲裁逻辑
- 优先级管理:管理请求的优先级策略
- 冲突解决:实现冲突检测和处理机制
这种架构提供了集中式的请求处理机制,确保系统资源的协调使用和冲突的有效解决。
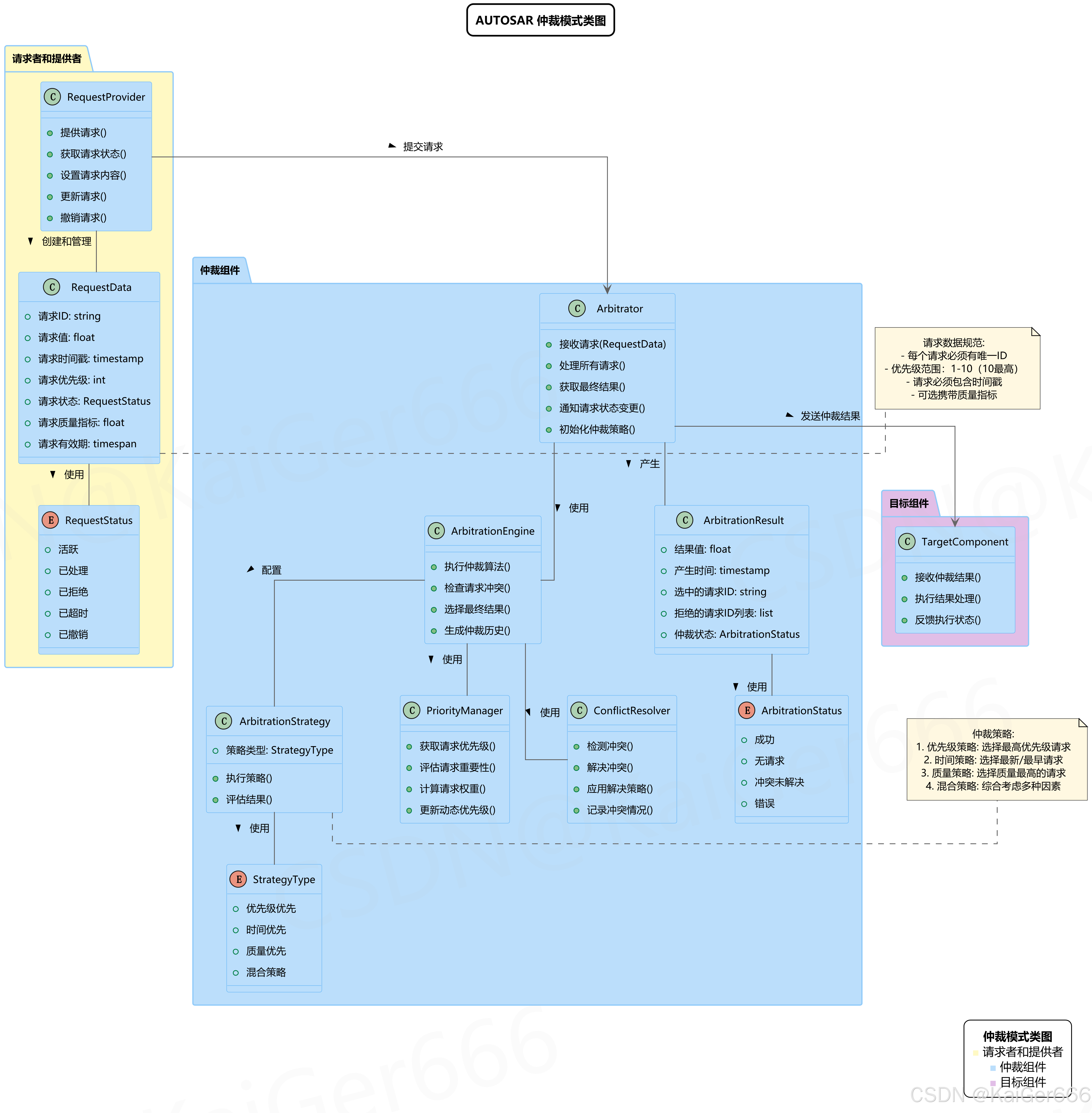
3.2 组件结构
仲裁模式的组件结构定义了数据模型和处理逻辑,为实现灵活的仲裁机制提供基础。

3.2.1 主要组件及其职责
请求者和提供者
- RequestProvider:请求提供者,负责创建、更新和撤销请求
- RequestData:请求数据,包含ID、值、时间戳、优先级和状态等属性
- RequestStatus:请求状态枚举,定义请求的生命周期状态
仲裁组件
- Arbitrator:仲裁器,负责接收和处理请求,生成最终结果
- ArbitrationEngine:仲裁引擎,实现核心仲裁算法
- PriorityManager:优先级管理器,负责评估请求优先级
- ConflictResolver:冲突解决器,处理请求间的冲突
- ArbitrationResult:仲裁结果,包含最终选择的值和相关信息
- ArbitrationStrategy:仲裁策略,定义不同的仲裁方法
目标组件
- TargetComponent:目标组件,接收仲裁结果并执行相应操作
3.2.2 数据模型特点
请求数据规范
- 每个请求必须有唯一ID
- 优先级遵循1-10的范围(10为最高)
- 必须包含时间戳以支持时间相关仲裁
- 可选携带质量指标用于基于质量的仲裁
仲裁策略多样性
- 优先级策略:选择最高优先级请求
- 时间策略:基于请求时间的选择
- 质量策略:选择质量最高的请求
- 混合策略:综合考虑多种因素
这种灵活的组件结构和数据模型设计使仲裁模式能够适应各种复杂场景的需求。
3.3 仲裁流程
仲裁模式的工作流程展示了请求如何被处理、仲裁以及结果如何被应用。

3.3.1 仲裁流程步骤
系统初始化
- 初始化仲裁组件及其策略
- 配置优先级管理和冲突解析规则
请求提交阶段
- 多个请求者提交各自的请求
- 每个请求包含值、优先级等关键信息
- 仲裁器确认接收请求并记录
仲裁处理阶段
- 触发仲裁处理过程
- 获取请求优先级排序
- 检查请求间的冲突
- 应用冲突解决策略(如有必要)
- 生成最终仲裁结果
结果执行阶段
- 向目标组件发送仲裁结果
- 目标组件处理结果并确认
- 向所有请求者通知各自请求的处理状态
请求更新阶段
- 请求者可以更新或撤销请求
- 更新后触发重新仲裁
- 新的仲裁结果发送给目标组件
- 更新请求者状态通知
这种流程设计确保了系统能够动态响应请求变化,同时保持资源访问的一致性和冲突的有效解决。
3.4 应用场景
仲裁模式在AUTOSAR系统中有多种应用场景,主要包括:
多功能模块控制单一执行器
- 例如:多个控制模块(巡航控制、限速辅助、驾驶员请求)共同控制节气门
- 仲裁器根据优先级和系统状态决定最终控制值
多传感器数据融合
- 例如:多个传感器(摄像头、雷达、激光雷达)提供同一目标的位置数据
- 仲裁器根据传感器状态和数据质量选择最可靠的数据
资源管理
- 例如:多个应用请求网络带宽或处理能力
- 仲裁器根据任务优先级分配资源
故障恢复处理
- 例如:主传感器故障时,选择备用传感器数据
- 仲裁器检测数据有效性并切换数据源
仲裁模式通过标准化的决策机制,解决了系统中的资源竞争和数据选择问题,提高了系统的稳定性和可靠性。
4. 总结
AUTOSAR设计模式提供了汽车软件系统开发的标准化解决方案,本文重点讲解的两个模式各有其特点和优势:
4.1 传感器和执行器模式
- 核心价值:实现硬件抽象,提供标准化接口
- 主要优势:
- 硬件独立性:应用软件不依赖特定硬件
- 可重用性:组件可跨项目重用
- 标准化:统一的接口定义
- 异常处理:集成的故障检测和处理机制
4.2 仲裁模式
- 核心价值:提供多请求或多数据源的协调机制
- 主要优势:
- 冲突解决:有效处理资源竞争
- 灵活性:支持多种仲裁策略
- 动态适应:响应请求变更
- 一致性:确保系统行为的可预测性
这些设计模式为AUTOSAR应用开发提供了强大的工具,使开发者能够构建可靠、可维护的汽车电子系统。通过遵循这些标准化模式,开发团队可以减少重复工作,提高代码质量,并确保不同供应商组件的互操作性。
在实际应用中,这些模式通常结合使用,例如多个传感器通过传感器模式提供数据,再通过仲裁模式选择最优数据,最后通过执行器模式控制车辆部件,形成完整的控制回路。这种标准化的设计方法是现代汽车电子系统复杂性管理的关键。