引言
当您向 PostgreSQL 发送查询时,后端会经历多个处理阶段。每个阶段承担着不同的职责,以确保您能在最短时间内获得准确响应。虽然这些阶段可能庞大而复杂,但理解它们在查询处理中的角色对 PostgreSQL 开发者至关重要。本文将概述每个查询处理阶段的功能及其在 PostgreSQL 架构中的重要性。
5 个查询处理阶段

解析器(Parser)
PostgreSQL 的解析器使用 lex(Flex 词法分析器)和 yacc(Bison 解析器)工具创建。这些工具通过正则表达式定义文件生成对应的 C 语言源代码结构,生成的源文件位于 src/backend/parser 目录下,并在编译 PostgreSQL 时通过 make 自动生成。

简要总结:
- 检查语法错误
- 生成解析树(parse tree)
- 使用 Flex 和 Bison 解析查询语法
- 入口地址:parser/parser.c
分析器(Analyzer)
分析器负责验证解析器生成的 raw_parsetree 结构。例如:检查表名有效性、插入数据类型匹配和字段存在性,最终将对象名称转换为内部 OID(对象标识符),并生成查询树(query tree)。
简要总结:
- 执行语义分析
- 验证数据库对象(表、列等)
- 将名称转换为内部 OID
- 生成查询树
- 入口地址:parser/analyze.c
重写器(Rewriter)
重写器(Rewriter)的主要功能是对分析器输出的查询树进行重写和优化。
例如:检查是否引用了其他 VIEW 或 RULE 结构。如果有,它将重写语句并将 VIEW 和 RULE 转换为相应的语句。它输出一个优化后的查询树供计划器模块使用。
简要总结:
- 负责在需要时重写查询
- 如果查询访问了 VIEW 或 RULE 对象,它将根据这些 VIEW 或 RULE 的定义进行扩展(或重写)
- 入口地址:rewrite/rewriteHandler.c
查询规划器(Planner)
负责执行语句成本估算和生成优化的查询计划。根据语句类型、表结构、是否有索引及其大小等,计算不同的执行方法(也叫路径)。
每个路径都有一个估算成本,成本最低的路径被认为是最优查询计划。最终,生成一个最优查询计划(PlannedStmt 结构),并将其发送给执行器模块(executor)执行。
PostgreSQL 中的规划器模块相对复杂。大功能的开发通常需要对规划器有一定的理解,甚至需要对其进行修改。
get_relation_info() 调用:
plancat.c 中的 get_relation_info() 是规划器成本估算中的一个重要函数。它告诉规划器:
- 表中有多少页
- 数据(元组)有多少
- 有多少索引
- 哪一列是索引键
- 是否有外部表
- 其他信息
这些信息是规划器进行成本估算的基础。它通过访问方法获取这些信息:
- 堆访问方法(Heap Access Method)— 获取数据表信息
- 索引访问方法(Index Access Method)— 获取与索引相关的信息
简要总结:
- 负责生成执行计划
- 确定所有可能的获取结果的方法(或路径)
- 选择能以最短时间完成查询的最佳方法
- 入口地址:optimizer/plan/planner.c
执行器(Executor)
执行器的主要目的是运行由规划器生成的执行计划。它实际上由 portal 模块控制,后者是实际执行的促进者。根据执行计划的性质,可能会调用 executor 或 processUtility:
请参阅下面的插图了解 ProcessUtility 和 Executor 的职责。

简要总结:
- 根据执行计划执行查询
- 访问 PostgreSQL 后端中的多个其他模块来完成查询
- 入口地址:executor/execMain.c
执行器之后发生了什么?
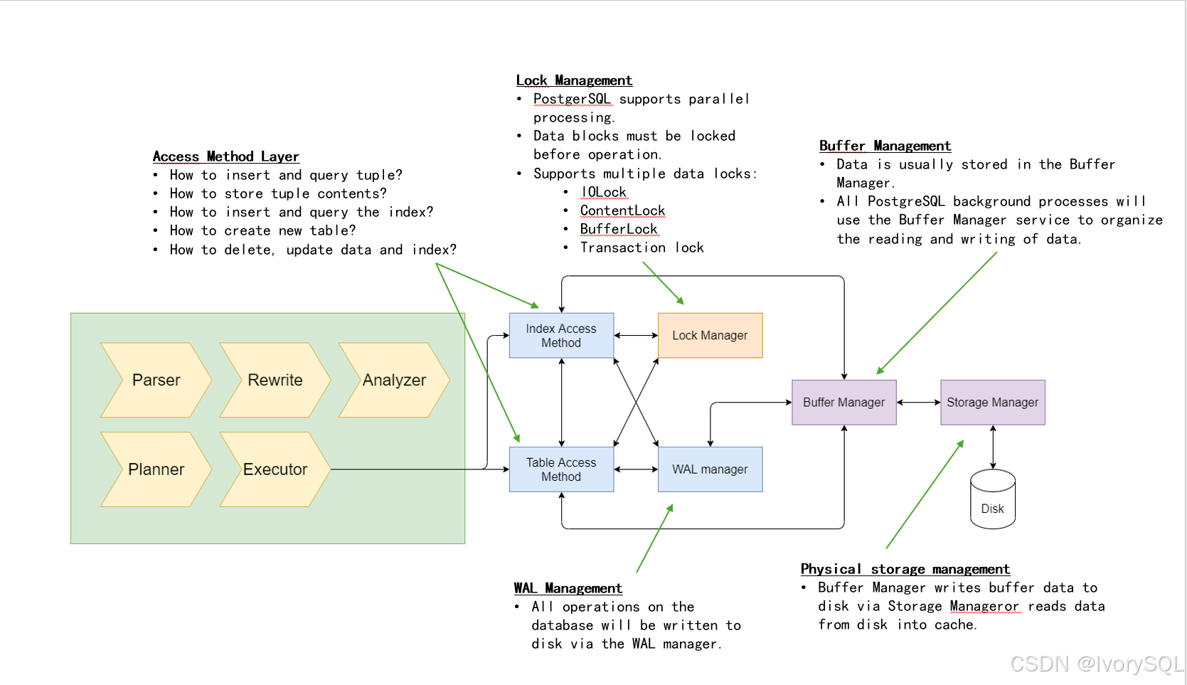
执行器模块依赖于其他几个模块来完成查询。它很可能会与访问方法层(表和索引访问方法)接口,该层负责实际的数据操作(读取或写入)或表和索引数据。访问方法层又依赖于其他模块(缓冲区管理器和存储管理器)来处理实际的数据读写。
请参阅下面的图示:

查询处理生命周期
从源代码的角度来看,查询处理是通过调用 exec_simple_query() 函数开始的。除非你使用游标或扩展查询协议,否则你通过 psql 发出的绝大多数查询都是从这里开始的。
在 exec_simple_query() 中,它会调用每个查询处理阶段提供的入口函数,最终返回 DestReceiver 对象。
请参阅下面的插图:

Portal – DestReceiver
无论查询最终是进入 ProcessUtility 还是 Executor,它最终都会返回一个或多个结果。这些结果存储在 TupleTableSlot(简称 TTS)结构中,其中包含一个或多个元组作为结果。
元组可以理解为行数据。一个元组中可能包含多个值,分别对应相应的列。PostgreSQL 目前只支持 Heap 作为元组类型,也称为 HeapTuple。Heap 的行为定义在 HeapAccessMethod 中。
TTS 存储在 DestReceiver 结构中,它告诉 Portal 模块结果应该呈现的位置,标志着查询处理的结束。