在PCB原理图设计领域中,OrCAD Capture因上手简单、功能出众而拥有众多用户。它的另一个功能选项是 CIS,即零件信息管理系统(Component Information System)。使用CIS可以将一些零件信息通过属性的方式添加到零件上。但 Capture CIS的功能不完整,比如如何构建初始零件信息数据库、不插件管理、备选料设定等。这里介绍一款同类产品–CircuiteXpert,供大家就功能面做一个比较。
使用电子零件信息管理系统的公司基本都有ERP/PLM,零件信息在ERP/PLM中被高效管控(库存、采购等)。在使用CIS之前,设计人员选用零件时是没法获取这些信息,或者说需要通过其它方式获取。要在Capture中使用零件信息管理系统,则首先要构建一个工程数据供R&D使用,其次要处理工程零件数据库和ERP/PLM的数据同步问题。CircuiteXpert 提供了初始化工程零件数据库和其后的与ERP/PLM同步的机制,让R&D实时查询最新的零件数据。
CircuiteXpert提供零件信息的管理功能。在后台管理UI中,可管理包括零件分类、不插件设定、备选料设定、预览Symbol\Footprint 图形等。
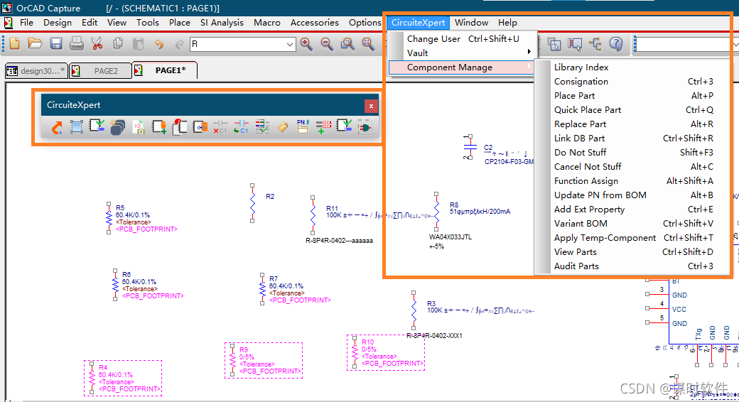
CircuiteXpert与OrCAD Capture完美集成,在安装后有专用的工具栏和菜单栏(包括快捷上下文菜单):

可输出Excel格式的BOM:

更多详细功能介绍参考 谋时软件 CircuiteXpert 官网。