很多小伙伴在刚入门simulink的时候找不到模块,这里我将总结一下我曾经用过的4种查找模块的方法。
版本:R2019b
以元器件 From 为例
1.(大海捞针) Library Browser查找

在主菜单页面上点击 Library Browser (不同版本simulink的位置可能不一样)
弹出窗口:

一般常用的模块都能在 Simulink 目录下查找到。可以看到 From 位于 Simulink/Signal Routing 目录下。
2.Library Browser搜索
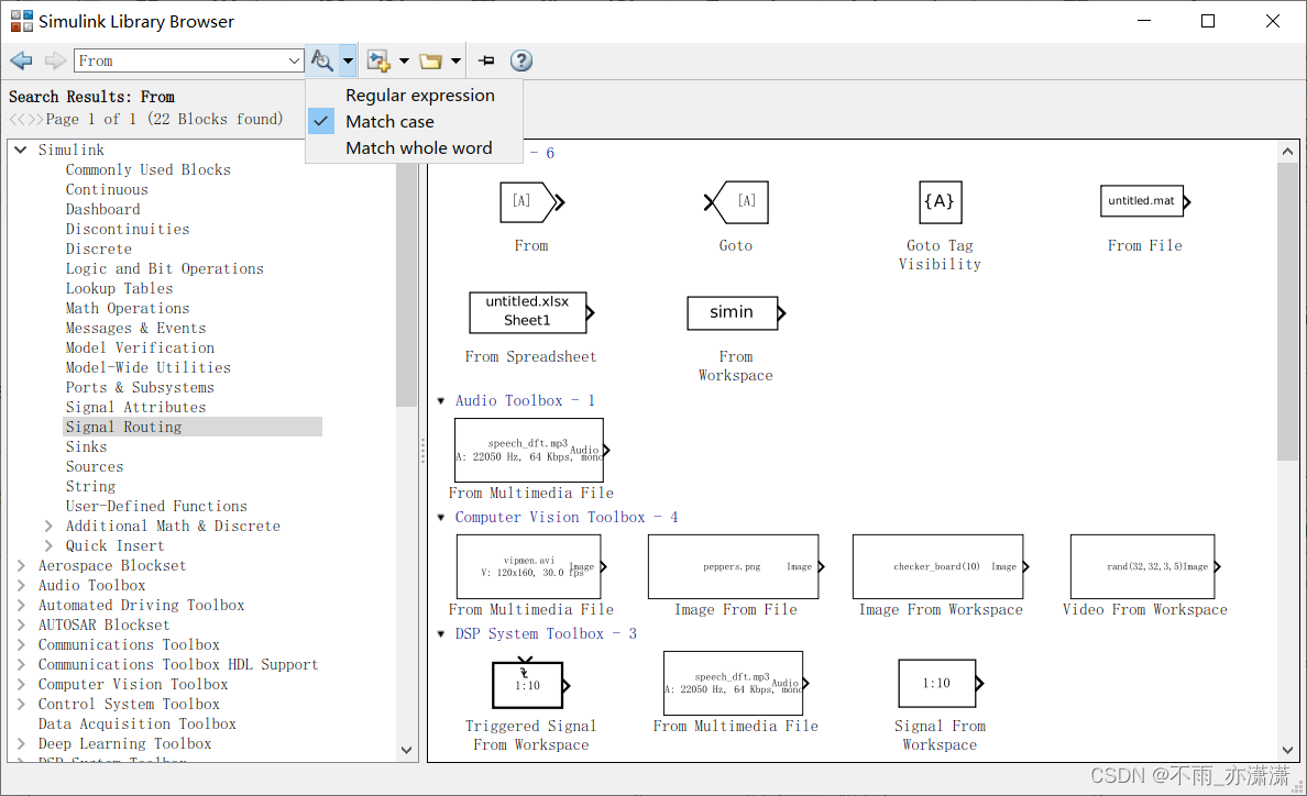
通过在搜索栏中输入 From ,然后按下放大镜按钮,可以看到有很多结果,这是因为匹配的不仅仅是模块的名字,还包括模块的简介。


这种情况可以点击放大镜右边的倒三角,勾选第2个选项 Match case,缩减范围,最后再点一下放大镜:

再比如 DC Voltage Source,存在同名不同版本的情况:


3.(较快捷)左键双击左键
出现蓝色搜索框:

输入 From :

同样也是会匹配不只一个结果,但比第2种方法缩减了范围(不再匹配简介)。最终选定模块之后单击或者按下回车键。
4.(较全面)Help帮助
点击主菜单右上角小问号:

在弹出的页面中搜素 From:

由于我们需要查找的是模块,所以点击第一个搜索结果:

可以看到这里不只有模块的位置,还有对应的简介,包括使用的方法。
不过我想大部分朋友是在复现他人论文中遇到这些问题,看到论文里面的仿真图不知道是什么模块,自然也无法根据名字查找模块。
这种情况下建议根据仿真图猜想一下,比如有三相的,模块名字可能带有 Three-Phase 字样,再比如内部有个电源,名字里面可能有 Source 字样。如果实在猜不出来名字,可以先熟悉一下 Simulink 的模块库,即本文的方法1提到的在 Library Browser 中查找。
电力仿真模块一般在 Simscape/Electrical/Specialized Power Systems 目录下。
👉 【Simulink】电力系统仿真常用模块位置
如果您还有更多快速查找模块的方法,欢迎在评论区里分享~
PS:
腾讯云开学季优惠:
【腾讯云】多款云产品1折起,买云服务器送免费机器,最长免费续3个月
【腾讯云】爆款云服务器限时体验20元起,更多上云必备产品低至1元