一、明确目标—是否要使用
1.为什么选择InfinityFree?
对于初学者、学生或只是想尝试网站搭建的个人用户来说,InfinityFree提供了一个绝佳的免费解决方案。这个国外免费的虚拟主机服务提供:
- 5GB存储空间 - 足以存放个人博客、作品集或小型网站的所有内容
- 无限流量 - 不用担心访问量突然增加带来的额外流量费用
- 免费域名 - 域名无需付费,有多种后缀选择
- 免费SSL证书 - 可以免费申请SSL证书,自动安装,让您的网站拥有HTTPS安全连接
- 无需备案 - 省去国内服务器、网站备案的复杂流程
- PHP+MySQL支持 - 完美运行WordPress等主流CMS系统
- 无需梯子也可快速访问 - 虽然是国外虚拟主机,但没有被墙,境内流量可以正常访问
“标题的访问速度稍慢”量化为:点击已经创建的网站链接(默认主题),加载大约4s进入主页。安装使用新的主题后,加载大约10s进入主页
2.适合人群
InfinityFree特别适合:
- 计算机/网页设计专业学生完成课程作业
- 想要建立个人博客或作品集的创作者
- 希望学习网站搭建技术的新手
- 需要临时测试环境的开发者
3.本教程内容
在这篇教程中,我将带您一步步完成:
- 注册InfinityFree账户
- 设置您的免费主机账户
- 配置并安装网站程序(如WordPress)
- 申请免费SSL证书并为域名设置
让我们开始这段免费的建站之旅吧!
二、使用InfinityFree建站
InfinityFree官网:https://www.infinityfree.com/
1.账户创建
1.进入首页:

2.注册,这里我用的国内网易邮箱注册。

3.选择第一个免费方案进行创建

4.选择域名

5.填写额外信息

6.等待账户创建

7.账户创建后来到了账户内部页面

2.wordpress软件配置与安装
1.点击Script Installer,进入程序选择页面,点击wordpress的安装

2.wordpress配置页面进行配置


3.等待站点创建

4.软件安装成功页面,出现网站链接与wordpress后台链接

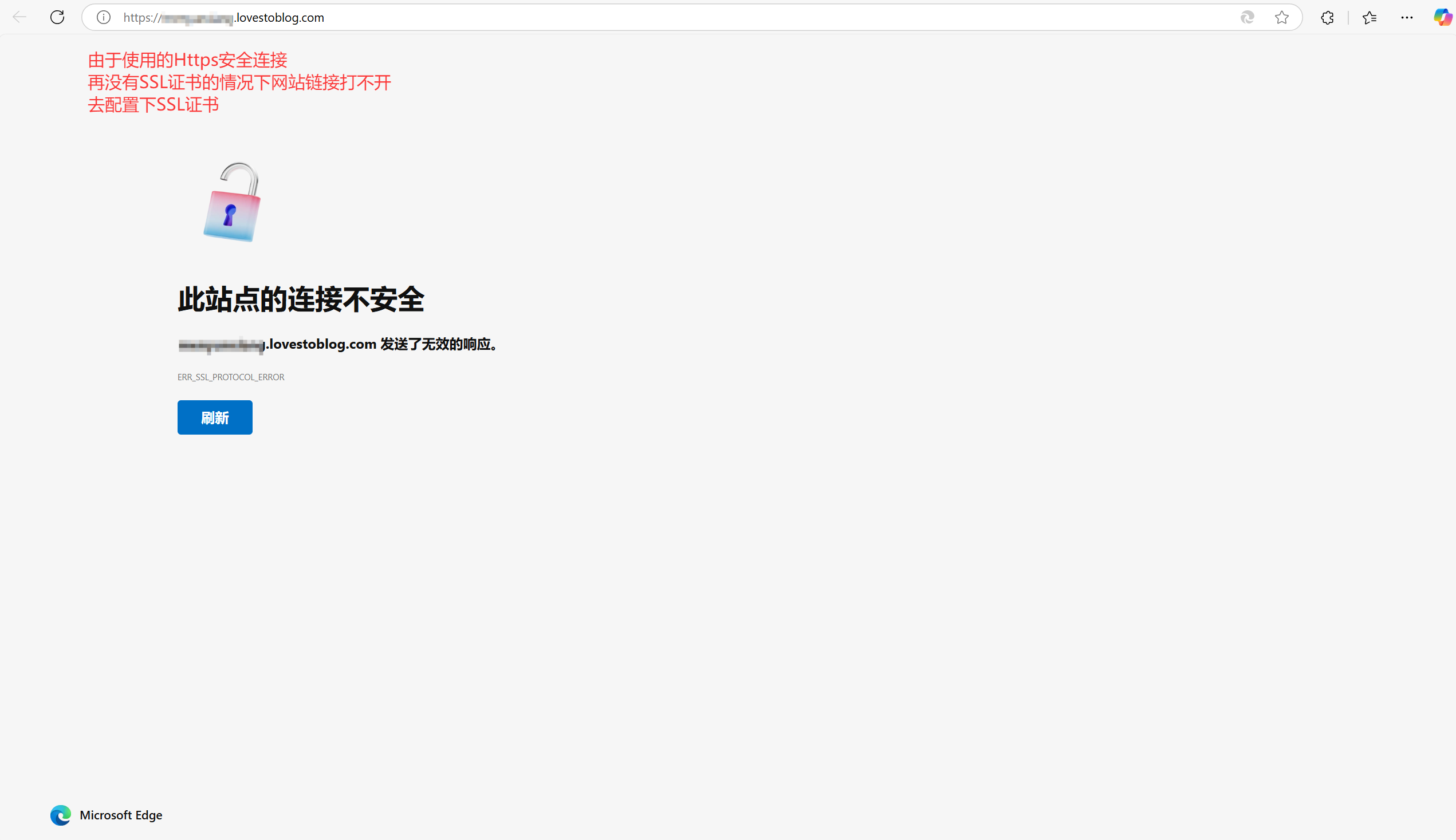
5.点击网站链接,出现下面页面,接下来去申请免费SSL证书

3.申请并配置SSL证书
1.进入Free SSL Certificates页面,申请免费的SSL证书

2.填写要添加SSL证书的域名,点击创建订单

3.创建订单后,要求你在域名xxxxxxxxx.lovetoblog.com上设置一个CNAME记录,以便证书提供商(在这个例子中是Google Trust)可以验证你拥有该域名。
- 点击“Setup CNAME Record”按钮:这将引导你到相应的页面去配置CNAME记录。
- DNS更改可能需要几个小时才能生效。

4.初次点击“Setup CNAME Record”按钮,按钮转圈后停在原页面,等个5分钟左右,再次点击进入下面页面
5.正在颁发

6.进行步骤4,安装SSL证书

7.安装完成后,可以去访问尝试

8.如果访问不了,到账户主页域名管理

9.查看SSL状态

10.显示为Active后,回到账户,点击Script Installer

11.点击wordpress,进入

12.点击登录wordpress后台

13.如果让输入密码,输入后,来到wordpress后台

14.进入网站查看

15.网站页面(默认使用的当年年份的主题)

三、下次进入wordpress后台
进入官网:https://www.infinityfree.com/
1.点击登录

2.自动来到账户列表页面。点击要进入的建站账户

3.点击Script Installer

4.点击wordpress,进入

5.点击登录wordpress后台

6.如果让输入密码,输入后,来到wordpress后台
