概要
什么是计算机网络?

计算机网络是指将多台计算机和其他设备通过通信线路互联,以便共享资源和信息的系统。计算机网络可以有不同的规模,从家庭网络到全球互联网。它们可以通过有线(如以太网)或无线(如Wi-Fi)方式连接。

计算机网络的主要功能包括:
资源共享:如文件、打印机和网络存储。
信息传输:如电子邮件、即时消息和视频会议。
分布式计算:通过多台计算机协同工作来完成任务。
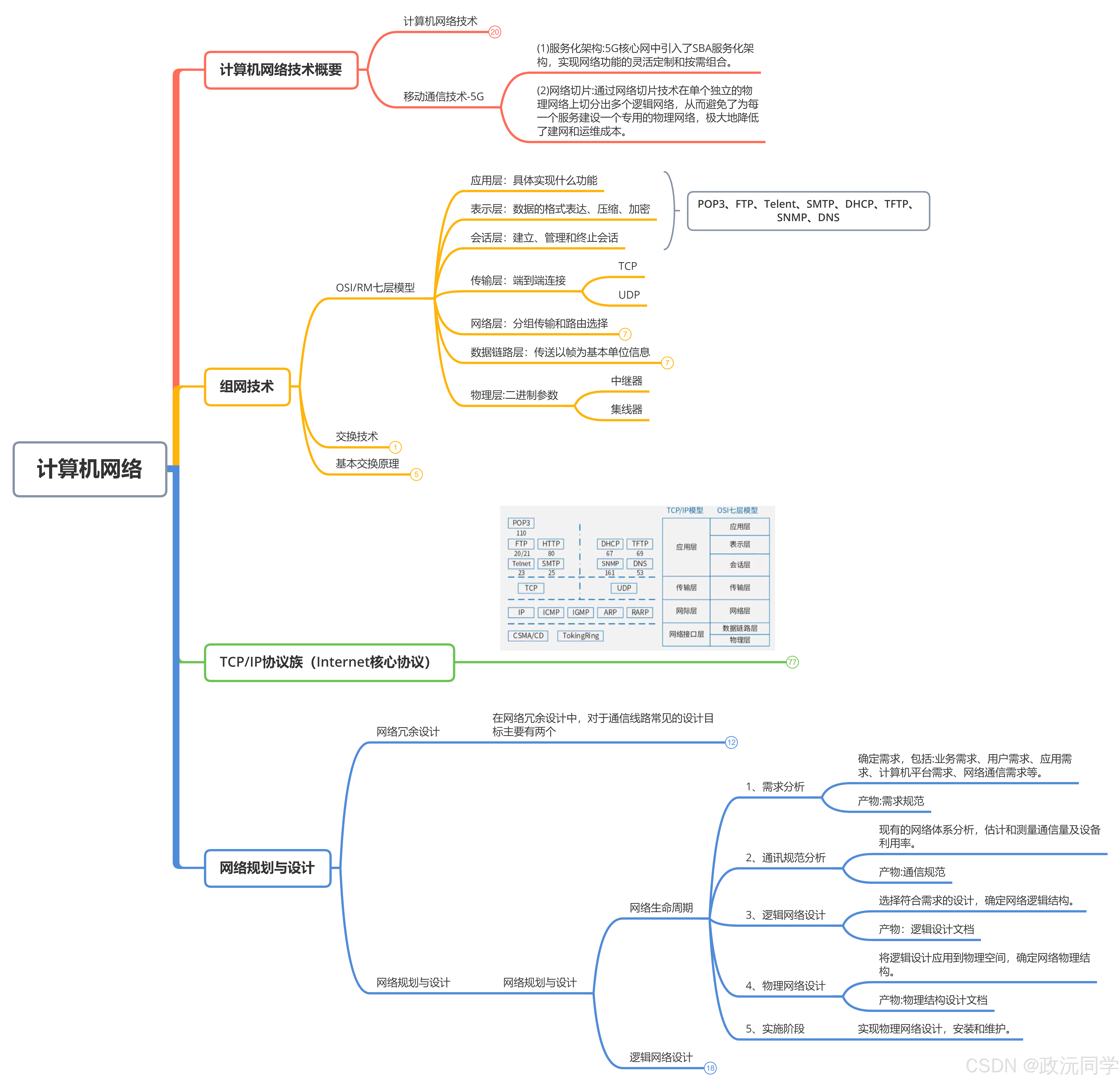
一、TCP/IP协议族
1.OSI/RM七层模型

OSI(Open Systems Interconnection,开放系统互联)模型,也称为OSI/RM(Reference Model,参考模型),是国际标准化组织(ISO)制定的网络通信标准架构。它将网络通信过程划分为七个独立但相互依赖的层次,每一层都有特定的功能。以下是七层模型的简要介绍:
1.1 物理层(Physical Layer):

物理层位于OSURM 参考模型的最底层,为数据链路层实体提供建立、传输、释放所必需的理连接,并且提供透明的比特流传输。物理层的连接可以是全双工或半双工方式,传输方式可是异步或同步方式。物理层的数据单位是比特,即一个二进制位。物理层构建在物理传输介质和件设备相连接之上,向上服务于紧邻的数据链路层。
- 负责在物理介质上发送和接收原始的比特流。
- 定义硬件设备、传输介质(如电缆、光纤)和物理连接(如插头和插座)的技术标准。
1.2 数据链路层(Data Link Layer):

数据链路层将原始的传输线路转变成一条逻辑的传输线路,实现实体间二进制信息块的正确传输,为网络层提供可靠的数据信息。数据链路层的数据单位是帧,具有流量控制功能。链路是相邻两结点间的物理线路。数据链路与链路是两个不同的概念。数据链路可以理解为数据的通道,是物理链路加上必要的通信协议而组成的逻辑链路。
- 负责可靠的数据传输,检测和纠正传输错误。
- 将比特流组织成帧(frames)进行传输,使用MAC地址实现节点之间的通信。
1.3 网络层(Network Layer):

网络层控制子网的通信,其主要功能是提供路由选择,即选择到达目的主机的最优路径,并沿着该路径传输数据包。网络层还应具备的功能有:路由选择和中继:激活和终止网络连接:链路复用;差错检测和恢复;流量/拥塞控制等。
- 负责路径选择(路由)和数据包传递。
- 使用IP地址实现不同网络之间的通信,确保数据包从源地址到达目标地址。
1.4 传输层(Transport Layer):

传输层利用实现可靠的端到端的数据传输能实现数据分段、传输和组装,还提供差错控制和
流量/拥塞控制等功能。
- 负责端到端的数据传输和流量控制。
- 提供可靠的传输(如TCP)和不可靠的传输(如UDP)服务。
1.5 会话层(Session Layer):

会话层允许不同机器上的用户之间建立会话。会话就是指各种服务,包括对话控制(记录该由谁来传递数据)、令牌管理(防止多方同时执行同一关键操作)、同步功能(在传输过程中设置检查点,以便在系统崩溃后还能在检查点上继续运行)。
- 负责建立、管理和终止会话(会话指的是两个应用程序之间的通信)。
- 管理会话的同步和恢复功能。
1.6 表示层(Presentation Layer):

表示层提供一种通用的数据描述格式,便于不同系统间的机器进行信息转换和相互操作,如会话层完成 EBCDIC编码(大型机上使用)和ASCII码(PC机上使用)之间的转换。表示层的主要功能有:数据语法转换、语法表示、数据加密和解密、数据压缩和解压。
- 负责数据的格式化、加密、解密和压缩。
- 确保发送方和接收方以一致的方式解释数据。
1.7 应用层(Application Layer):

应用层位于 OSVRM 参考模型的最高层,直接针对用户的需要。应用层向应用程序提供服务,这些服务按其向应用程序提供的特性分成组,并称为服务元素。应用层服务元素又分为公共应用服务元素(Common Application Service Element,CASE)和特定应用服务元素(Specific ApplicationService Element, SASE)。
- 直接与用户应用程序交互,为网络服务提供接口。
包括HTTP、FTP、SMTP、DNS等协议
2.TCP/IP协议族(Internet核心协议)
2.1 应用层
1.POP3(110端口,邮件收取,基于TCP通讯)
110端口是POP3协议的默认通信端口,用于客户端与邮件服务器建立TCP连接
2.SMTP(25端口,邮件发送,基于TCP通讯)
SMTP是用于电子邮件传输的核心协议,主要负责邮件在服务器之间的发送和中转
4.FTP文件传输协议

FTP(File Transfer Protocol)是用于在计算机网络上实现客户端与服务器之间文件传输的应用层协议。其核心功能包括文件上传、下载、删除、重命名等操作,支持跨平台文件共享(如Windows、Unix、MacOS等),并基于TCP协议确保传输的可靠性和顺序性
- FTP20:通过控制连接(端口21)传输命令(如登录、目录切换)
- FTP21:数据连接(端口20或其他随机端口)
5.HTTP/HTTPS(80端口,超文本传输协议,网页传输)
HTTP(HyperText Transfer Protocol)是超文本传输协议,属于应用层协议,基于TCP/IP实现客户端(如浏览器)与服务器之间的通信。其核心功能是规范网页内容的传输流程,包括文本、图片、视频等资源的请求与响应
HTTPS加密的超文本传输安全服务
443端口是互联网上所有加密通信的通用端口,是HTTPS(Hypertext Transfer Protocol Secure,超文本传输安全协议)的默认端口。HTTPS是HTTP的加密版,通过在服务器上安装SSL证书启用SSL/TLS来加密传输数据、验证服务器身份以及确保传输数据的完整性,从而实现安全地传输数据。
6.Telent(远程控制,23端口,基于TCP)

Telnet(Telecommunication Network Protocol)是远程终端协议,属于TCP/IP协议族,设计于1969年,最初用于ARPANET网络远程登录。其核心功能是通过23端口建立客户端与服务器的虚拟终端连接,允许用户在本地控制远程主机。
7.DNS(53端口,域名解析协议,记录域名与IP的映射关系,基于UDP)

DNS(Domain Name System)是互联网的核心服务,负责将人类可读的域名(如 www.example.com)转换为机器可识别的IP地址(如 192.0.2.1)。
8.DHCP

DHCP(Dynamic Host Configuration Protocol)是一种基于UDP协议的应用层协议,主要用于自动分配IP地址及其他网络配置参数(如子网掩码、默认网关、DNS服务器等)
服务器端:DHCP服务器默认监听UDP 67端口,用于接收客户端的请求报文(如
DHCP Discover、DHCP Request)。客户端:DHCP客户端使用UDP 68端口,用于接收服务器的响应报文(如
DHCP Offer、DHCP ACK)
9.TFTP

TFTP(Trivial File Transfer Protocol)是基于UDP协议的轻量级文件传输协议,专为简单、低开销的文件传输设计
11.SNMP

SNMP(Simple Network Management Protocol) 是用于管理和监控网络设备的应用层协议,基于UDP协议实现,默认使用161端口(常规通信)和162端口(Trap消息)。其核心功能包括设备性能监控、配置管理、故障告警和资源统计,支持通过轮询机制(GET/SET请求)和主动通知(TRAP/INFORM)两种方式实现数据交互
2.2 传输层
1.TCP
传输控制协议(Transmission Control Protocol,TCP)是一种可靠的、面向连接的字节流服务。源主机在传送数据前需要先和目标主机建立连接。然后在此连接上,被编号的数据段按序收发。同时要求对每个数据段进行确认,,这样保证了可靠性。如果在指定的时间内没有收到目标主机对所发数据段的确认,源主机将再次发送该数据段。
- 面向连接:需通过三次握手建立连接(SYN→SYN-ACK→ACK),四次挥手释放连接(FIN→ACK→FIN→ACK),确保通信双方状态同步

- 可靠传输:通过序列号、确认应答(ACK)、超时重传、校验和等机制保证数据无丢失、无重复、按序到达
- 流量控制:基于滑动窗口协议动态调整发送速率,避免接收方缓冲区溢出
- 拥塞控制:采用慢启动、拥塞避免、快速重传和快速恢复算法(如AIMD)平衡网络负载
- 应用场景:文件传输(FTP)、邮件(SMTP)、网页浏览(HTTP)等对数据完整性要求高的场景
2.UDP
用户数据报协议(User Datagram Protocol,UDP)是一种不可靠的、无连接的数据报服务。源主机在传送数据前不需要和目标主机建立连接。数据附加了源端口号和目标端口号等UDP报头字段后,直接发往目的主机。这时,每个数据段的可靠性依靠上层协议来保证。在传送数据较少且较
小的情况下,UDP 比TCP更加高效。
- UDP 数据包由以下部分组成:
- 源端口:发送方的端口号。
- 目的端口:接收方的端口号。
- 长度:数据包的总长度(包括头部和数据)。
- 校验和:用于检测数据包是否损坏(可选)。
- 数据:实际传输的数据。
- 无连接:无需建立连接,直接发送数据包,节省握手开销
- 不可靠传输:无确认机制、重传机制,数据可能丢失或乱序
- 高效性:首部仅8字节(TCP首部20-60字节),无流量和拥塞控制,传输速率高
- 支持多播/广播:适用于一对多或多对多通信模式
- 应用场景:实时视频流(如直播)、语音通话(VoIP)、在线游戏等对延迟敏感的场景
这方面系统架构师、软件设计师考的不多。想详细了解可以去《菜鸟教程》看看,都描述得非常细致明了。
2.3 网络层
1.三层交换机

- 什么是三层交换机?三层交换机在OSI模型的网络层(第三层)运行,既具备传统二层交换机的数据链路层交换能力,又能执行路由器的部分网络层功能(如IP地址寻址、子网间通信)。其核心机制是通过硬件加速数据包转发,同时通过软件处理路由信息更新、路由表维护等任务,从而实现“一次路由,多次转发”的高效模式
为何称为“三层”交换机?基于OSI模型层级。二层交换机:仅工作在数据链路层(第二层),通过MAC地址实现局域网内设备直连通信。三层交换机:在网络层(第三层)解析IP地址,实现跨子网或跨VLAN的通信,同时保留二层交换的高速特性。
2.路由器

路由器是连接多个网络的核心设备,通过路由选择和数据转发实现跨网段通信。其核心功能包括:
- 路径选择:根据目标IP地址和路由表动态计算最佳传输路径(如静态路由或动态路由协议RIP、OSPF)
- 网络地址转换(NAT):将局域网内多个设备的私有IP转换为单一公网IP,支持多设备共享网络
- 信号覆盖与分发:无线路由器通过Wi-Fi协议(如Wi-Fi 6/7)将宽带信号转化为无线电磁波,覆盖家庭或办公区域
3.ARP和RARP
地址解析协议(Address Resolution Protocol,ARP)是将 32位的IP地址解析成 48 位的以太网地址;而反向地址解析(Reverse Address Resolution Protocol,RARP)则是将48 位的以太网地址解析成32位的IP地址。ARP报文封装在以太网帧中进行发送。
- ARP地址解析协议,IP地址转换为MAC地址
- RARP反向地址解析协议,MAC地址转IP地址
4.IPv4
网络之间的互连协议(Internet Protocol,IP)是方便计算机网络系统之间相互通信的协议,是各大厂家遵循的计算机网络相互通信的规则。
IPv4报文头


地址空间与分配方式
- 地址长度:32位,提供约43亿个地址。
- 问题:地址资源已枯竭,依赖NAT(网络地址转换)缓解短缺,但破坏端到端通信特性。
- 地址表示:点分十进制(如192.168.1.1)。
5.PIv6


地址空间与分配方式
- 地址长度:128位,地址总量为3.4×10³⁸个,几乎无限。
- 优势:无需NAT,每台设备可拥有唯一公网地址,简化网络结构并提升溯源能力。
- 地址表示:冒号分隔的十六进制(如2001:db8::8a2e:370:7334),支持缩写。
6.当前IPv4与IPv6需通过以下技术共存
- 双协议栈:设备同时运行IPv4/IPv6协议栈。
- 隧道技术:将IPv6数据包封装在IPv4中传输。
- NAT64:实现IPv6与IPv4地址转换
7.ICMP因特网控制协议,PING命令来自该协议

8.IGMP组播协议
互联网组管理协议 (IGMP) 是允许多个设备共享一个 IP 地址以便它们可以接收相同数据的协议。IGMP 是一个网络层1,用于在使用互联网协议版本 4 (IPv4) 的网络上设置多播。具体来说,IGMP 允许设备加入一个多播组。
2.3 数据链路层
1.网桥

网桥(Bridge) 是一种工作在 数据链路层(OSI第二层) 的网络设备,主要用于连接两个或多个局域网(LAN),基于 MAC地址 实现帧的转发与过滤。它通过自学习机制构建 MAC地址表,智能判断数据流向,从而隔离冲突域并优化网络性能。又区分有线网桥和无线网桥,可以连接为网络上的桥梁。
2.二层交换机

交换机是工作在 数据链路层(OSI第二层) 的网络设备,基于 MAC地址 实现数据帧的智能转发,可以理解成多端口网桥,比网桥高级点。外观跟三层交换机很像,功能不一样。
其核心功能包括:
学习与转发:通过监听网络流量构建MAC地址表,根据目标MAC地址将数据定向传输至对应端口,避免广播风暴。
冲突域隔离:每个端口独立处理数据,消除共享信道冲突,提升网络效率。
扩展性支持:支持VLAN划分、链路聚合(LACP)等高级功能,适应复杂网络需求
2.4 物理层
中继器
中继器(Repeater),又称转发器,是一种工作在 物理层 的网络连接设备,其主要功能是对接收到的信号进行放大、整形和再生,以延长网络的传输距离。

⚙️工作原理
信号再生,而非简单放大:中继器不仅放大信号,还会恢复信号的波形和强度,消除因长距离传输产生的噪声和失真。
端口行为:具有两个端口(或多个),一个端口接收信号,另一个端口发送再生信号。只处理电信号,不识别数据内容(如帧或包)。
不处理数据错误:中继器不检查或纠正数据中的错误。
集线器
集线器(Hub) 是一种工作在 OSI 模型物理层的网络设备,用于将多个计算机或设备连接在一起,形成一个局域网。它本质上是一个多端口中继器。

⚙️ 工作原理
接收到一个端口的数据后,会将数据原封不动广播到所有其他端口。
所有端口共享带宽,不区分目的地址。
不识别 MAC 地址、IP 地址,也不判断数据是否有误。
🔁 与中继器的区别

二、网络规划与设计
主要学习实际项目中需要从宏观角度去设计网络,能知道交换机、路由器、防火墙等设备应处于什么位置。
1.网络生命周期
在实际项目中需要从宏观角度去设计网络,知道交换机、路由器、防火墙等设备应处于什么位置,什么时候能派上用场,网络设计的流程如何。

1、需求分析
需求分析阶段就是分析现有网络,与用户从多个角度做深度交流,最后得到比较全面的需求。
- 确定需求,包括:业务需求、用户需求、应用需求、计算机平台需求、网络通信需求等。
- 产物:需求规范
2、通讯规范分析
通信规范分析就是通过分析网络通信模式和网络的流量特点,发现网络的关键点和瓶颈,为逻.
辑网络设计工作提供有意义的参考和模型依据,从而避免了设计的盲目性。
- 现有的网络体系分析,估计和测量通信量及设备利用率。
- 产物:通信规范
3、逻辑网络设计
逻辑网络设计是体现网络设计核心思想的关键阶段,在这一阶段根据需求规范和通信规范,选择一种比较适宜的网络逻辑结构,并基于该逻辑结构实施后续的资源分配规划、安全规划等内容。利用需求分析和现有网络体系分析的结果来设计逻辑网络结构,最后得到一份逻辑网络设计文档。
输出内容如下
逻辑网络设计工作主要包括如下:
- 网络结构的设计
- 物理展技术的选择
- 局域网技术的选择与应用
- 广域网技术的选择与应用
- 地址设计和命名模型
- 路由选择协议
- 网络管理
- 网络安全
- 逻辑网络设计文档
- 逻辑网络设计图
- IP地址方案
- 安全管理方案
- 具体的软/硬件、广域网连接设备和基本的网络服务
- 招聘和培训网络员工的具体说明
- 对软/硬件费用、服务提供费用、员工和培训的费用初步估计
- 分层设计模型

核心层
网络的骨干层,负责高速数据传输与区域互联,不直接连接终端或服务器,避免复杂策略(如ACL、QoS)以保证性能。采用万兆/40G光纤等高带宽设备,支持冗余设计(如双机热备)确保高可靠性。汇聚层
位于核心层与接入层之间,聚合流量并执行策略(如VLAN路由、访问控制、QoS),隔离广播域和过滤流量。常用三层交换机连接多台接入设备,分担核心层负载,同时实现安全策略集中管理。接入层
直接连接终端设备(PC、打印机等),提供用户接入与基础安全(如802.1X认证、VLAN隔离)。采用高密度端口的二层交换机,支持千兆带宽接入,禁止下级挂接其他网络设备(如HUB)
4、物理网络设计
在网络系统设计过程中,物理网络设计阶段的任务是依据逻辑网络设计的要求,确定设备的具体物理分布和运行环境。
- 将逻辑设计应用到物理空间,确定网络物理结构。
- 产物:物理结构设计文档
- 网络设备选型原则还要考虑以下几点:
1.所有网络设备尽可能选取同一厂家的产品,这样在设备可互连性、协议互操作性、技术支持价
2.格等方面都更有优势。
3.尽可能保留并延长用户对原有网络设备的投资,减少在资金投入上的浪费。
4.选择性能价格比高、质量过硬的产品,使资金的投入产出达到最大值。
5.根据实际需要进行选择。选择稍好的设备,尽量保留现有设备,或降级使用现有设备网络设备选
6.择要充分考虑其可靠性。
7.厂商技术支持,即定期巡检、咨询、故障报修、备件响应等服务是否及时。
8.产品备件库,设备出现故障时是否能及时更换。
5、实施阶段
- 将逻辑设计应用到物理空间,确定网络物理结构。
- 产物:物理结构设计文档
2.网络冗余设计
在网络冗余设计中,对于通信线路常见的设计目标主要有两个
- 一个是备用路径
备用路径,提高可用性,由路由器、交换机等设备之间的独立备用链路构成,一般情况 下备用路径仅仅在主路径失效时投入使用。设计时主要考虑
(1)备用路径的举宽
(2)切换时间
(3)非对称
(4)自动切换
(5)测试
- 另一个是负载分担
负载分担,是对备用路径方式的扩充,通过并行链路提供流量分担(冗余的形式)来提高性能,主要的实现方法是利用两个或多个网络接口和路径来同时传递流量,设计时注意考虑:
(1)网络中存在备用路径、备用链路时,可以考虑加入负载分担设计
(2)对于主路径、备用路径都相同的情况,可以实施负载分担的特例一负载均衡
(3)对于主路径、备用路径不相同的情况,可以采用策略路由机制,让一部分应用的流量分摊到备用路径上
三、网络存储
主要学习存储相关知识。如今,数据变得越来越重要,数据量变得越来越巨大,因此存储海量数据、安全保护数据、出现问题及时恢复数据是网工和网管必备的技能
1.RAID
概念:磁盘阵列是由很多块独立的磁盘,组合成一个容量巨大的磁盘组,利用个别磁盘提供数据所产生加成效果提升整个磁盘系统效能。利用这项技术,将数据切割成许多区段,分别存放在各个硬盘上。
优缺点分析
优点:
- 冗余保护:通过镜像或校验机制实现数据容错。
- 性能提升:条带化技术提高I/O吞吐量。
- 扩展性:支持热插拔和动态扩容。
缺点:
- 成本增加:镜像和校验需额外磁盘空间。
- 复杂性:配置和管理需专业知识(如RAID 6的校验计算)。
- 性能折损:RAID 5/6因校验计算产生写惩罚(如RAID 5的4次I/O操作)

2、SAN(存储区域网络)

SAN是基于专用网络的块级存储技术,通过高速网络(如光纤通道或以太网)连接服务器与存储设备,提供高性能、低延迟的数据访问。
- FC SAN:基于光纤通道协议,通过专用光纤网络传输数据,支持高速(16Gbps及以上)、高可靠性,但需独立光纤交换机和HBA卡,成本较高,适合大型企业核心业务。
- IP SAN(iSCSI):基于TCP/IP协议,利用现有以太网传输块数据,兼容性强且成本低,支持1G/10G带宽,适合中小型企业或云环境
3、NAS(网络附加存储)

NAS是基于IP网络的文件级存储,通过标准协议(NFS、CIFS)提供共享文件服务,支持异构平台访问,适用于非结构化数据(如文档、音视频)
总结
以上就是我的知识总结,我深知,大家常会感到内容繁杂、难以理解、枯燥乏味,甚至因此丧失动力,在深夜孤灯下翻阅成堆资料时,你们的肩膀承受着知识的重量,也承载着对未来的期许。请相信,坚持下去,开启你潜在的暴力学习模式,你一定能够突破自我,我们并肩作战。